I am working on a helicopter Simulator with the Unity game engine.
I have bought this:
HID-konformer Gamecontroller
Product Name: VKBsim Gladiator EVO R
PRO version
T-Link supported
Firmware version: v2.20C
I have updated the firm ware and used VKB Device Config v0.93.89 for calibration.
When I tried to setup the buttons I recognized that the Buttons/POVs each trigger 2 buttons at once.
Examples:
A4 Up triggers "Button 11" and "Button 26"
A4 Right triggers "Button 12" and "Button 28"
F2 triggers "Button 28" and "Button 7"
En1 Up triggers "Button 23" and "Trigger"
A2 triggers "Button 12" and "Button 3"
And sometimes "Button 9" fires all the time. I don't know what triggers this, but I need to restart the device to stop this.
Does anyone know what happens here and how to change that?
I mean this way it I cannot setup anything, since for example I set "Engine Start" to "F2" and "Next Target" to "A4 right". So everytime I change the target, the engine also switches off!
Gladiator EVO R multiple buttons triggered in Unity3D
Moderator: AdminGroup
-
Krümelmonster
- Posts: 9
- Joined: Sun Mar 22, 2026 15:46
-
Krümelmonster
- Posts: 9
- Joined: Sun Mar 22, 2026 15:46
Re: Gladiator EVO R multiple buttons triggered in Unity3D
What other information do you need?
I gave you firmewaare and config software version.
Operating System is Windows 11
I don't know what "configuraton file" means.
I can give you the report from the configurator software. (attached to this post)
I did not change anything, I just did the default calibration, like it is described in the youtube video.
My gues is, that it has something to do with the "Virtual Buttons"
In the layout I can see the 2 numbers for each button.
But how can I turn that off?
And why is "button 9" constantly fireing?
I made a screenshot from the input logger of unity, where you can see that button 9 is active, although I don' press anything. If It would be a video you could see that the 1 at button 9 would flicker all the time between 0 and 1.
I gave you firmewaare and config software version.
Operating System is Windows 11
I don't know what "configuraton file" means.
I can give you the report from the configurator software. (attached to this post)
I did not change anything, I just did the default calibration, like it is described in the youtube video.
My gues is, that it has something to do with the "Virtual Buttons"
In the layout I can see the 2 numbers for each button.
But how can I turn that off?
And why is "button 9" constantly fireing?
I made a screenshot from the input logger of unity, where you can see that button 9 is active, although I don' press anything. If It would be a video you could see that the 1 at button 9 would flicker all the time between 0 and 1.
- Attachments
-
- gladiator.zip
- Device Report
- (116.61 KiB) Downloaded 26 times
- Alex Oz
- Posts: 1367
- Joined: Mon May 12, 2008 9:10
- Location: Минск
- Has thanked: 38 times
- Been thanked: 165 times
Re: Gladiator EVO R multiple buttons triggered in Unity3D
Have you checked the buttons' operation in a tester with logging (VKB Button tester, VKB DevCfg?
Крайние прошивки и софт / Latest firmware & software
https://www.njoy32.vkb-sim.pro/home
http://alex-oz.strana.de
https://www.njoy32.vkb-sim.pro/home
http://alex-oz.strana.de
-
Krümelmonster
- Posts: 9
- Joined: Sun Mar 22, 2026 15:46
Re: Gladiator EVO R multiple buttons triggered in Unity3D
So far it happens only in the Unity Game Engine,
Nnot in the VKB button tester ot the VKB DefCfg.
I didn't check other games yet.
Nnot in the VKB button tester ot the VKB DefCfg.
I didn't check other games yet.
-
Krümelmonster
- Posts: 9
- Joined: Sun Mar 22, 2026 15:46
Re: Gladiator EVO R multiple buttons triggered in Unity3D
My guess is, that Unity somehow gets the virtual button address signal and also the physical one. But should only react to the virtual.
- Alex Oz
- Posts: 1367
- Joined: Mon May 12, 2008 9:10
- Location: Минск
- Has thanked: 38 times
- Been thanked: 165 times
Re: Gladiator EVO R multiple buttons triggered in Unity3D
OK.
Try this patrameters
Try this patrameters
Крайние прошивки и софт / Latest firmware & software
https://www.njoy32.vkb-sim.pro/home
http://alex-oz.strana.de
https://www.njoy32.vkb-sim.pro/home
http://alex-oz.strana.de
-
Krümelmonster
- Posts: 9
- Joined: Sun Mar 22, 2026 15:46
Re: Gladiator EVO R multiple buttons triggered in Unity3D
This setting unfortunatelly did not change anything.
And I discovered more (see image):
This happens when i pressed the A2 button:
I get inputs values for stick, Axis and hats. This should all stay 0 when I only press a button, or not?
And I discovered more (see image):
This happens when i pressed the A2 button:
I get inputs values for stick, Axis and hats. This should all stay 0 when I only press a button, or not?
- Alex Oz
- Posts: 1367
- Joined: Mon May 12, 2008 9:10
- Location: Минск
- Has thanked: 38 times
- Been thanked: 165 times
Re: Gladiator EVO R multiple buttons triggered in Unity3D
Upper button in your config - 36.
Is the game capable of supporting inputs greater than 32 buttons?
Крайние прошивки и софт / Latest firmware & software
https://www.njoy32.vkb-sim.pro/home
http://alex-oz.strana.de
https://www.njoy32.vkb-sim.pro/home
http://alex-oz.strana.de
-
Krümelmonster
- Posts: 9
- Joined: Sun Mar 22, 2026 15:46
Re: Gladiator EVO R multiple buttons triggered in Unity3D
That is the information provided by the HID data, i think.
This window is not related to the game itself but to the unity input system.
In fact to test if my code could have to do something with it, it created an empty project and tested it there. Same weired input.
I didn't find a way so far to modify or configure the device in the game engine.
You just plug it in and it detects that HID data somehow.
This window is not related to the game itself but to the unity input system.
In fact to test if my code could have to do something with it, it created an empty project and tested it there. Same weired input.
I didn't find a way so far to modify or configure the device in the game engine.
You just plug it in and it detects that HID data somehow.
-
Krümelmonster
- Posts: 9
- Joined: Sun Mar 22, 2026 15:46
Re: Gladiator EVO R multiple buttons triggered in Unity3D
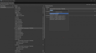
For better understanding:
In the engine you have actions like "release Chaff" or "engage brakes", and you can assign the device inputs to those actions, by selecting them out of a list or as you can see in the screenshot by clicking "Listen" and then press a button on the Stick.
In the image I pressed "A2" and this was the result, aka the system detected Stick left, Stick up, Button 3 and Button 12.
I cannot configure the hardware in there, it normally just works as it is.
In the engine you have actions like "release Chaff" or "engage brakes", and you can assign the device inputs to those actions, by selecting them out of a list or as you can see in the screenshot by clicking "Listen" and then press a button on the Stick.
In the image I pressed "A2" and this was the result, aka the system detected Stick left, Stick up, Button 3 and Button 12.
I cannot configure the hardware in there, it normally just works as it is.
-
Krümelmonster
- Posts: 9
- Joined: Sun Mar 22, 2026 15:46
Re: Gladiator EVO R multiple buttons triggered in Unity3D
It seems I am not the only one with this problem, since there is a bug report in Unity:
https://issuetracker.unity3d.com/issues/phantom-inputs-on-vkb-joysticks-when-unity-input-system-is-used
https://issuetracker.unity3d.com/issues/phantom-inputs-on-vkb-joysticks-when-unity-input-system-is-used
-
Krümelmonster
- Posts: 9
- Joined: Sun Mar 22, 2026 15:46
Who is online
Users browsing this forum: No registered users and 77 guests